这篇“MySQL Workbench操作方法是什么”文章的知识点大部分人都不太理解,所以小编给大家总结了以下内容,内容详细,步骤清晰,具有一定的借鉴价值,希望大家阅读完这篇文章能有所收获,下面我们一起来看看这篇“MySQL Workbench操作方法是什么”文章吧。
Mysql Work Space

右键新建的数据库BMI,设置为此次连接的默认数据库,接下来的所有操作都将在这个数据库下进行

将bmi下拉单展开,点击Table,右键创建Table:

给Table命名,添加Column,设置Column的Datatype,PrimaryKey等属性。点击Apply后,Workbench仍会自动生成SQL语句,再次点击Apply,成功创建新表,在左下角可以看到:

**mysql workbench创建数据库的时候PK,NN等的含义**
PK:primary key (列是主键的一部分) 主键
NN : not null (列可为空) 是否为空
UQ : 外键
AI : 自动增加
BIN : 二进制(if dt is a blob or similar, this indicates that is binary data, rather than text)
UN : 无符号
ZF : 补零
各种图标的含义

注意:上述英文对应所点按钮之英语 汉字为翻译内容 本文不一一赘述了
Execute the selected portion of the script or everything, if there is no selection
如果没有选择 那么就执行脚本的锁定或者所有的内容

Execute the statement under the keyboard cursor
在键盘光标下执行的语句

Execute the EXPLAIN command on the statement under the cursor
对游标下的语句执EXPLAIN

Stop the query being executed ( the connection to the DB server will not be restarted and any open transactions will remain open
停止正在执行的查询(与DB服务器的连接不会重新启动,任何打开的事务都将保持打开状态)

Toggle whether execution of SQL script should continue after failed statements
切换语句失败之后 是否应该继续执行SQL脚本

Commit the current transactionNOTE : all query tabs in the same connection share the same transaction . To have independent transactions , you must open a new connection .
提交当前事务注意:同一连接中的所有查询选项卡共享同一事务。要拥有独立的事务,必须打开一个新连接。

回滚中的当前事务选项卡

Toggle autocommit mode . When enabled , each statement will be committed immediatelyNOTE : all query tabs in the same connection share the same transaction To have independent transactions , you must open a new connection .
切换自动提交模式。启用后,将立即提交每条语句注意:同一连接中的所有查询选项卡共享同一事务要拥有独立事务,必须打开新连接。


将当前语句或所选内容保存到代码段列表。

美化/重新格式化SQL脚本


切换长行的换行(对于大文件,请禁用此选项)
编辑框



重置所有排序的列


刷新数据重新执行原始查询


切换单元格内容的换行

结果网格

电子编辑

字段类型

查询状态

执行计划
TIPS:

查看数据表

在查看数据表的对话框中,Info 标签显示了该数据表的表名、存储引擎、列数、表空间大小、创建时间、更新时间、字符集校对规则等信息,如下图所示。

在 Columns 标签显示了该表数据列的信息,包括列名、数据类型、默认值、非空标识、字符集、校对规则和使用权限等信息,如下图所示。

修改数据表

删除表

在弹出的对话框中单击 Drop Now 按钮,可以直接删除数据表,如下图所示。

主键约束
当勾选PK复选框的时候 该列就是数据表的主键 当取消复选框的时候 那么意味着取消该列的主键约束

外键约束
在工作台中
Foreign Key name 外键名称
Referenced Table 关联的 关联的主表
Column 选择外键的字段
Referenced Table 选择主表关联的字段
外键的约束模式
-
SET NULL 闲着模式
-
主表记录 被删除或者更改 从表相关的外键置为null
-
CASCADE 级联操作
-
主表中删除或者跟新了某条信息,从表中与该表记录有关的记录也将发生改变
-
DISTRICT 严格模式 (NO ACTION 和 DISTRICT 一样 )
-
当从表中有外键数据数据和主表关联 主表中的数据就不能更新或者删除

在外键约束的列表中,在需要删除的外键上右击,选择 Delete selected 选项,删除对应的外键,单击 Apply 按钮,即可完成删除,如下图所示删除线格式

设置完成之后,可以预览当前操作的 SQL 脚本,然后单击 Apply 按钮,最后在下一个弹出的对话框中直接单击 Finish 按钮,即可完成数据表 “st” 中外键的删除,如下图所示。

唯一约束
勾选UQ复选框时 该列就是数据表的唯一约束索引
取消勾选UQ复选框时 该列就不是数据表的唯一约束索引

非空约束
勾选 NN 复选框时,该列为数据表的非空约束;
取消勾选 NN 复选框时,则取消该列的非空约束
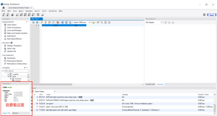
执行简单的sql
修改“work”表,给它加一个age字段。这里在“query”里面编写我们的sql语句,如下图所示。
alter table game.work add column age integer;

按“ctrl+enter”执行这个语句之后,我们就会看到下方的输出部分,会显示我们这个查询执行的具体情况。

MODEL
使用workbench设计ER图也很简单。选择File -> New Model:

在新展开的页面中“Model Overview”界面双击“Add Diagram”图标:
双击后即可看到设计界面,workbench中叫EER图,其实就是增强的(enhanced)ER图。
TIS 注意各个图标的含义
选择对象

移动模型

删除对象

在选定区域放置一个新层用于直观地对关系图中的相关对象进行分组

建立一些文本描述

和text相对应 但是插入的是图片

建立一张表

建立一张视图

MySQL工作台将存储过程和存储函数统一到一个称为例程的逻辑对象中。例程组用于对相关例程进行分组(授权函数)

注意有些信息可以进行详细设置:

使用MODEL生成SQL语句
如果你需要sql语句,那么需要利用Model来生成。
首先打开一个Model,点击File -> Open Model,如图:

选择一个mvb类型文件,就是Model。
打开这个Model后,要生成它对应的sql语句,需要点击File -> Export -> Forward Engineer SQL CREATE SCRIPT,如图:

点击之后就会出现下图:

之后点击finish

TIPS
你也可以点击Database -> Forward Engineer来生成 但要注意,这么做在生成sql语句文件的同时,数据库中的语句也被清空了,并换成了新生成的sql。换句话说,这个方法是用来生成sql语句文件同时更改原数据库中的sql的,原有文件全被清空!如果你暂时还没想清空数据库则不要用这个方式
反向工程
使用workbench从库中导出ER图也很简单,在连接界面点击上方导航的Database -> Reverse Engineer,然后一路Next,这期间会让你选择要导出ER图对应的库,最后Finish,反向ER图就出来了。
创建视图
在 SCHEMAS 列表中展开当前默认的 test_db 数据库,
在 Views 菜单上右击,选择“Create View…”,即可创建一个视图,如下图所示。

选择 Select Rows–Limit 1000 选项,即可查看视图内容
在查看视图内容的对话框中,视图内容为只读,不可修改,如下图所示

删除视图

存储过程


触发器

然后点击 Alter Insert 创建触发器
用户和权限
1 创建用户
在菜单栏中选择 Server 菜单,在展开的列表中选择 Users and Privileges 选项。

左上角的方框中显示当前数据库中的用户列表,包括数据库系统默认的用户 mysql.session、mysql.sys、root 以及自定义的用户,同时列表中还显示用户的主机名称,如 localhost。在管理界面的左下角可以单击 Add Account 按钮,即可创建一个新用户,如下图所示。

以上就是关于“MySQL Workbench操作方法是什么”这篇文章的内容,相信大家都有了一定的了解,希望小编分享的内容对大家有帮助,若想了解更多相关的知识内容,请关注***行业资讯频道。
